# The anybill SDK
The anybill SDK enables the integration of the digital receipts into frontend applications. Currently anybill supports Android, iOS, Flutter, React Native (Preview) and Web integrations. Mobile SDKs are available in native Kotlin and Swift aswell as hybrid Flutter and React Native.
# Authentication
The anybill SDK supports the usage of your own user system by linking your users with an anybill account.
# Linked user account
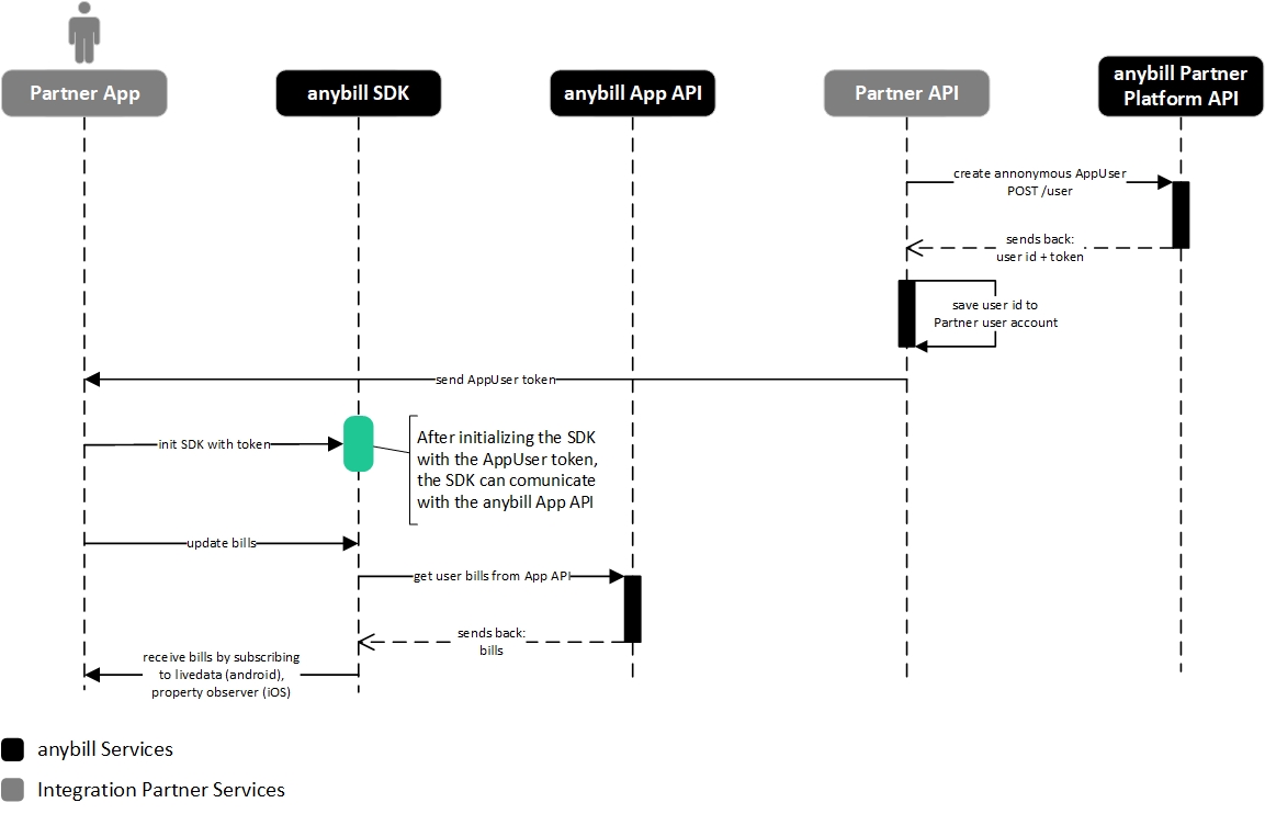
If your App has an own user account system you can link a anybill user to your user account by using the anybill partner platform API. With this API you can create anybill user accounts and link them to your user account by saving the anybill user id. By knowing the anybill user id you can create access tokens for using the anybill SDK. With this access token you can initialize the SDK to automatically communicate with the anybill App API.
# Flow: init the SDK with a linked user token
# Flow: set a new token to the SDK after refreshing the previous token failed in the SDK





